AI Driven ERP

Automate operations with AI Employees

Aiven ERP brings every department together with orchestrated workflows, actionable insights, and AI-powered assistance that adapts to your business. Talk to a product specialist anytime at sales@aivenerp.com.

Pricing available on request — please contact sales.

Prefer to write? Email us directly at sales@aivenerp.com.

99.9% uptime
Trusted cloud-native infrastructure.
30% faster cycles
Accelerate approvals and fulfillment.
Global-ready
Scale securely across teams and regions.
Product dashboard screenshot placeholder

Workflow automation built for resilient teams

From onboarding to invoicing, orchestrate complex, cross-functional processes with no-code builders, reusable templates, and live collaboration. Layer in approvals, notifications, and AI copilots that align every stakeholder.

Have questions about implementation? Our advisors respond quickly at sales@aivenerp.com.

AI Chat Builder

Describe your process in plain language and let the AI generate workflows, steps, conditions, and approvals automatically. Refine by chatting to add integrations and business rules.

Unified Data Hub

Connect ERP, CRM, HRIS, and finance systems with prebuilt connectors and secure APIs.

Insightful Reporting

Generate reports using using English with AI powered SQL queries.

Modular feature suites that scale with you

Activate only what you need today and expand effortlessly. Each module integrates seamlessly with your existing workflows and data models.

Need guidance picking modules? Reach out at sales@aivenerp.com.

AI copilots for every part of the journey

Chat with your system to automate work, find data instantly, and streamline operations. Our AI understands your processes and improves continuously.

See how the AI copilots work in your business—email sales@aivenerp.com for a live walkthrough.

  • AI Copilot: Chat to perform tasks, get answers, and automate complex workflows — from creating purchase orders to assigning tasks or generating reports. Ask natural questions like “Who’s on leave today?” or “Show me low‑stock items” and get immediate responses. The AI adapts to your company’s data, habits, and workflows over time.
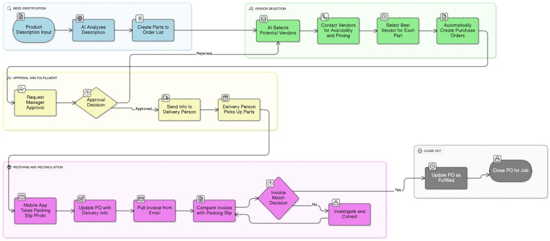
  • Ordering AI Agent: Order parts with your voice. The agent checks availability and pricing with vendors, compares suppliers, and—once approved—places the purchase order on your behalf. Save hours with a fully automated, voice‑enabled ordering process.
See the AI Suite
AI Copilot screenshot placeholder
Adaptive Intelligence

Continuously learns from historical data to provide dynamic automation rules.

AI Workflow Automation Example
AI Workflow Automation Example

Experience a connected automation platform

Partner with our experts to map processes, tailor integrations, and launch in weeks—not months. Share your goals with us at sales@aivenerp.com or choose a form below.